S4MUEL's BLOGRead Blog
AIComfyUIworkdevelop

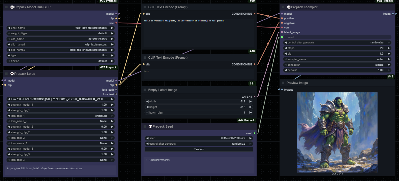
ComfyUI Prepack

A comprehensive workflow optimization toolkit for ComfyUI, providing essential nodes for model management, sampling control, and workflow enhancement with professional-grade reliability.
Posted on 2025-09-16 Guangdong · Shenzhen
INDEX
ComfyUI-PromptsO
ComfyUI S4Motion
ComfyUI S4Tool Image
ComfyUI Folder Images Preview